SnapCal (知食分子)

将建筑出身的“工程思维”与大模型技术相结合,主导了这款产品从 0 到 1 的落地,致力于用最低的使用门槛消除健康管理的执行阻力。

项目职责
0-1 产品落地 / 需求验证 / 核心架构兜底
核心技术选型
GLM-4V 大模型 / FastAPI / 小程序
当前状态
完成核心 MVP 验证,跑通商业闭环
0. 商业探索与需求验证

发现传统记账不可逆的流失瓶颈

在立项前,我深度调研了市面上的头部健康应用(如薄荷健康)。我发现,虽然健康管理是刚需,但记录饮食热量极度“反人类”:用户需要手动搜索食材、寻找重量、回忆配料。这种高认知负荷的交互导致了极高的流失率。

AI 赋能方案:我定义产品的切入点为使用 VLM(视觉大模型)实现“拍照即审计”,将“干瘪的数据录入”重塑为“智能对话估算”,极大降低记账摩擦力,提升坚持率。

执行细节 (What I Did)

  • 独立完成竞品分析,抽象出“视觉大模型+健康”的最优产品解法。
  • 设计阶梯化商业变现路径:以极简 AI 识别作为流量入口,向高阶定制化营养师报告(SaaS 订阅)及精准健康电商分发进行商业转化。
传统与AI记账对比流线
1. 撰写 AI-PRD 与边界定义

用工程兜底思维抹平大模型的不确定性

在撰写 AI-PRD 时,重点不再是单纯写功能列表,而是“定义 AI 的边界”与“容错策略”。通过地毯式扫描用户的背景图片(包含背景残留物、零食、外卖截图),要求 AI 必须以“10年临床营养专家”人设输出标准的非结构化转结构化 JSON 数据。

产品决策:四级容错兜底机制 (Fallback Strategy)

面对 VLM 的输出不确定性,我设计了严格的 Fallback 路径:标准 JSON 解析 -> 正则字符串清洗 (抹平标点错误) -> 暴力正则提取 (抠出热量数字) -> 人在回路纠错重算。这保证了核心记账流在 API 崩溃时的 100% 畅通。

执行细节 (What I Did)

  • 撰写包含复杂场景用例(标准自炊、外卖截图、非食物拦截)的特殊 AI-PRD。
  • 构建基于真实业务场景的 100+ Benchmark 测试集。在产品迭代中实现 Prompt 效果的量化评估,有效将模型幻觉率控制在业务可接受范围内。
四级容错兜底漏斗图
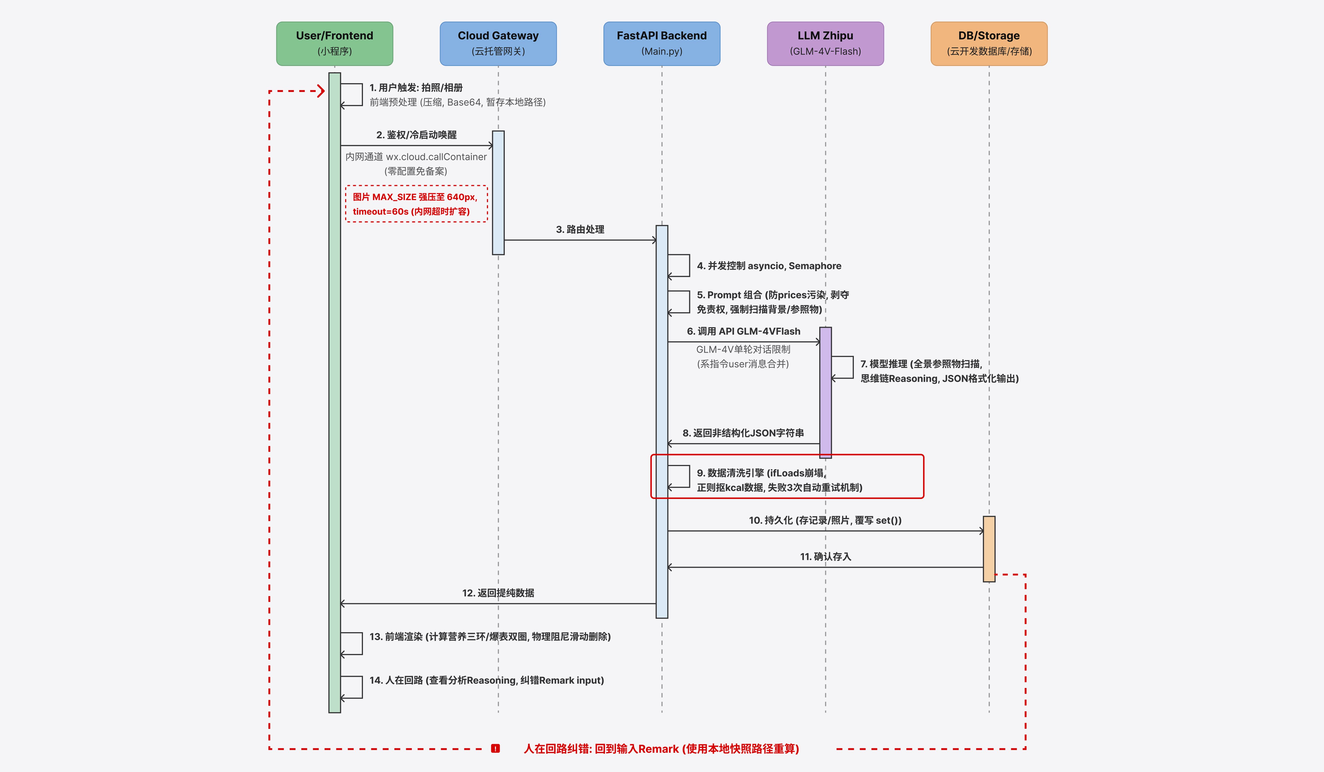
2. 业务流程与全栈架构设计

平衡体验与成本的数据闭环

为了让产品真正落地,我主导了整套业务链路的搭建与后端开发。这一部分工作核心展现了在真实资源约束下,如何将产品逻辑转化为稳健的代码逻辑。

执行细节 (What I Did)

  • MVP 敏捷开发:独立完成微信小程序前端与 Python 后端闭环,跑通核心 API 调用与数据组合逻辑。
  • 平衡体验与成本的 Trade-off:针对 VLM 极易超时的问题,制定前端 100KB 预压缩拦截策略。在保证大模型识别准确率不降级的前提下,大幅优化了核心业务流的响应速度并有效压降 API 成本。
  • 隐私合规前置:在系统架构层面确立规范,确保用户上传的真实图片在云端完成脱敏处理,不用于二次训练,规避合规风险。
带有拦截策略的数据时序图
3. 低保真原型与体验设计

认知负荷最低化的输入流线设计

在体验设计阶段,我的目标是让用户的输入口做得尽可能轻量、无感。所有的复杂推理都在云端静默完成,前端只提供最直接的情绪价值与业务指引。

体验决策与商业逻辑拆解:

  • 首页顶部强调今日热量余额与运动抵扣三环,提供清晰、即时的正反馈机制,缓解健康焦虑。
  • 绝对视觉重心的巨型拍照按钮,强制主导核心流线最短化。

执行细节 (What I Did)

  • 高频场景的降本增效设计:剥离“喝水、水煮蛋”等高频标准化输入场景,设计一键本地快捷直录。通过行为分流规避不必要的云端 VLM 调用,在实现无感交互的同时,有效压降系统整体算力消耗。
  • 闭环数据飞轮:设计人在回路 (Human-in-the-loop) 交互,允许用户对 AI 的错误进行轻量化文字纠错,自然收集 Ground Truth 数据反哺后续模型调优。
带有商业体验标注的原型图
返回 主页 / 作品集 项目案例 2 AI+半导体设计 项目案例 3 AutoDCA定投